
Categories
Problems that solves
Shortage of inhouse software developers
Shortage of inhouse IT resources
Shortage of inhouse IT engineers
High costs of IT personnel
Values
Reduce Costs
Enhance Staff Productivity
About Product
Description
Advanced Protection For Endpoints And Datacenter
TXShield provides a real-time protection guard for data center servers and endpoint systems against known and zero-day attacks, either from hackers or malware, all without requiring rushed patch deployments. It targets one of the major challenges in securing enterprise environments: how to reduce the asymmetric advantage enjoyed by attackers where they often only need to compromise one weakness, while defenders scramble to prioritize and fix scores of vulnerabilities.
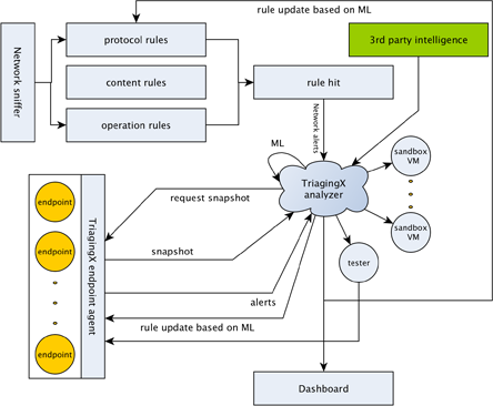
How does it work?
TXShield aggregates and analyzes millions of alerts and logs from IPS/FW/WAF/SIEM and endpoint systems, in order to protect against known attacks and automatically launch investigations on pre-attack reconnaissance and attacking incidences. It decodes the new attack method and conducts real-time penetration tests across the network to find any similar weaknesses in order to block a real attack if such an attack is launched.
Deployment
TXShield supports flexible on-premise deployments for maximum data protection and confidentiality, where the only external communications used are queries to customer configurable external threat intelligence sources. Private and Public Cloud hosting options are also available such as for AWS. It doesn’t require Microsoft Windows licenses which can save considerable costs for large deployments.
Features:
Adaptive Security
Performs testing on other systems to identify which ones have similar weaknesses Mitigates attacks against those newly discovered unpatched or exposed systems
Powerful Protection
Delivers advanced endpoint and server protection against malware, fileless threats, and hacking
Automated Analysis
Provides early insights on new attack methods
Easy to Use
Reduces the number of false or irrelevant security alerts
Scheme of work




















